Data Management

Securely store and organize your data – at any scale

Ensure data integrity, accessibility, and compliance with robust management tools designed to handle high-volume, high-velocity datasets.

Data Management Applications

  • Data Management

PetroVault ™

Enterprise energy operations demand secure, scalable, and standardized data access. PetroVault delivers a robust platform that transforms diverse data into a consistent stream — supporting WITSML, REST, OPC UA, and more. It features advanced access controls, integrates with IAM systems like Azure Entra and Okta, and ensures enterprise-grade security, scalability, and governance across structured and unstructured data.

  • Secure, scalable platform for structured and unstructured data.

  • Advanced access controls for enterprise grade security and governance.

  • Real-time data ingestion with full WITSML and ETP compliance.

  • Audit capabilities for added security.

  • Flexible deployment; cloud-based or on-premises options available.

  • A unified digital platform for all user data with powerful monitoring and management tools.

  • Extendable architecture to grow with operational needs.

Tech Specs

  • Data access through WITSML, ETP, REST, and OPC UA.

  • Fully WITSML and ETP compliant.

  • Data Management

Calculation Engine ™

Applying engineering calculations consistently across wells is a constant challenge for data engineers. Calculation Engine solves this by enabling enterprise wide deployments of calculations like RigState, Drilling Hydraulics and Potential Washout Detection algorithms. It integrates real-time data with structured inputs like BHA runs, tubulars, and formation markers, and exposes results via WITSML and REST APIs for seamless use in analytics and reporting platforms.

  • Save, share, and deploy algorithms across multiple servers.

  • Build custom algorithms in C# or use a rich library of pre-built options.

  • Supports compiled algorithms from other languages while keeping proprietary code secure.

  • Work with multiple WITSML object types and comply with the latest standards.

  • Process both historical and real-time data for flexible analysis.

Tech Specs

  • Utilize C# and C# libraries to write custom algorithms.

  • Compiled algorithms from other languages can be used.

  • Input data from WITSML servers through SOAP or ETP 1.1 along with bhaRun, wbGeometry, formation markers, and other metadata.

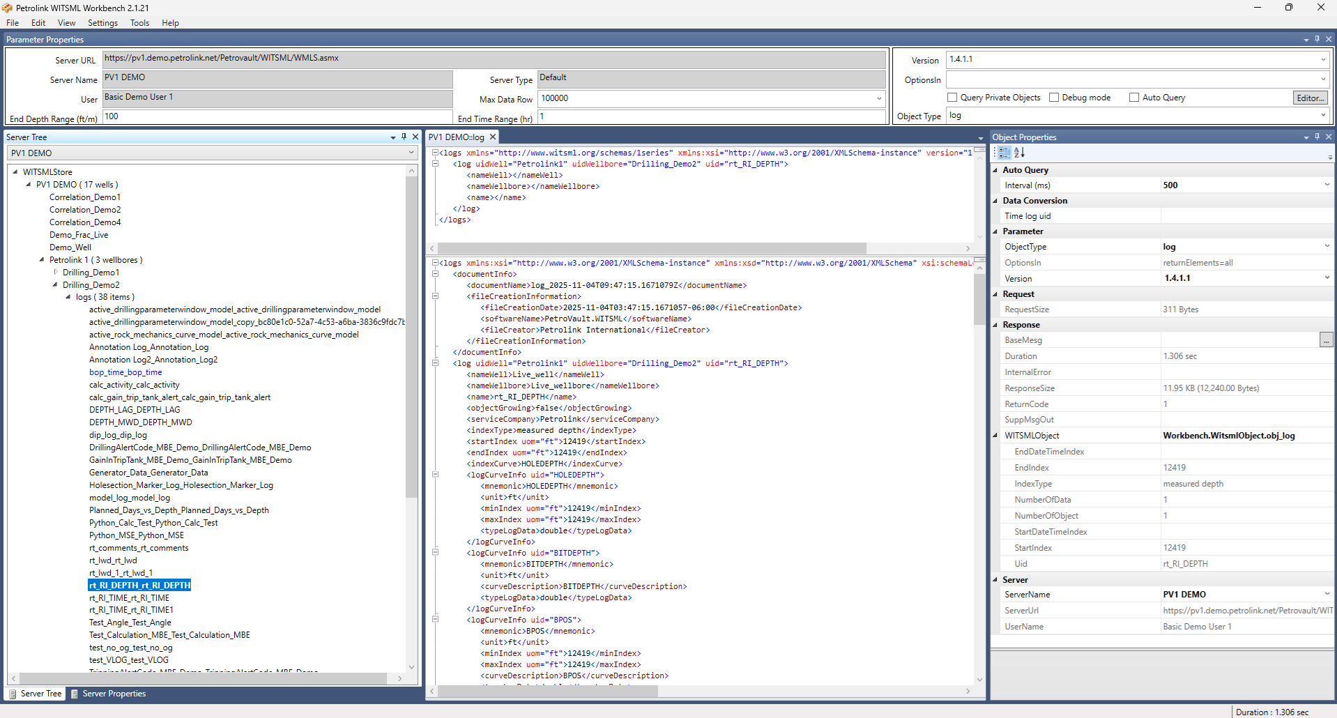
  • Data Management

WITSML Workbench ™

WITSML Workbench is a standalone tool for managing and organizing WITSML data seamlessly across multiple servers. It simplifies data access with full CRUD support and custom queries, helping users efficiently interact with WITSML objects.

  • Enable fast, flexible data discovery across any WITSML-compliant store.

  • Run multiple queries in parallel with multi-threading.

  • Build custom queries and export the results.

  • Detect data gaps and use find-and-replace tools for efficient data cleanup.

  • Select specific log channels for targeted analysis.

Tech Specs

  • Supports WITSML 1.3.1.1 and WITSML 1.4.1.1.

  • Data Management

Data Quality ™

Data Quality is a dashboard-based tool that monitors and scores the quality of real-time WITSML data streams, giving users a clear view of data reliability. Each data point is automatically assessed across six key attributes — frequency, validity, consistency, accuracy, uniqueness, and completeness — enabling quick validation, issue detection, and continuous improvement.

  • Hourly data quality (DQ) scores for individual channels and channel sets.

  • Visualize DQ trends and aggregate scores using weighted dimensions.

  • The real-time view links scores to underlying data for better context.

  • Exportable DQ scores for reporting and analysis.

  • Data Management

ATOM ™

ATOM automatically monitors WITSML data objects to ensure continuous, uninterrupted data flow – alerting support teams the moment data stops. Data availability is key to data quality, and ATOM ensures both through proactive, automated monitoring. With smart detection and automated alerts, ATOM ensures fast, reliable monitoring and issue resolution.

  • Automate data stream monitoring, reduce the need for large support teams.

  • Smart alerts detect data gaps, stoppages, and lag.

  • Intuitive dashboard with auto-closing alerts and customizable rules per job, object, or channel.

  • Prioritized alerting keeps critical issues in focus.

  • Multiple notification options, including email, in-app alerts, and SMS.

  • Exportable logs support KPI tracking and integration with ticketing systems for streamlined issue management.

Tech Specs

  • Compatible with third-party WITSML store, wbGeometry, formation markers, and other metadata.

Learn more

Step into the future of
oilfield intelligence